高效上下文工程实用指南,助力 Gemini 2.5 和 ManusAI 优化性能与成本控制:

• 上下文顺序关键🧩:采用“追加式”上下文,将新信息追加到末尾,提升缓存命中率,降低4倍成本与延迟。
• 工具管理需稳定🔧:避免任务中途变更工具顺序或可用性,防止缓存失效和模型混乱。
• 外部记忆不可少💾:主动写入上下文和目标至外部存储,防止信息丢失。Manus 典型任务需调用约50次工具。
• 定期复述目标🎯:让模型周期性重申任务目标,保持关注重点,防止迷失方向。
• 错误信息要保留⚠️:上下文中保留错误提示,帮助模型从错误中学习,避免重复失误。

方法论核心在于稳定输入结构与闭环反馈,确保模型持续聚焦与高效执行,提升长期任务可靠性与成本效益。
构建知识图谱的核心工具:LangChain LLM Graph Transformer

• 将非结构化文本高效转化为结构化知识图谱,实体与关系一目了然,支持复杂多跳推理和检索增强生成(RAG)应用。
• 双模式支持:默认工具模式利用LLM结构化输出或函数调用,精准提取节点、关系及属性;备选提示模式通过few-shot提示实现兼容无工具支持模型,确保广泛适用。
• 灵活定义图谱Schema,支持节点类别、关系类型及属性的细粒度设定,显著提升提取一致性与准确性,减少不同运行间的输出波动。
• 严格模式(strict_mode)自动过滤不符合Schema的冗余信息,保证图谱清晰规范,便于后续分析与应用。
• 兼容Neo4j图数据库,支持云端Neo4j Aura或本地部署,便捷导入图谱数据,且可附带源文档实现结构化与非结构化检索融合。
• 采用异步处理,多文档并行提取,大幅提升效率,适合大规模知识图谱构建。
• 目前属性抽取仅限工具模式,属性均以字符串形式存在,属性定义为全局统一,未来可期待更细化定制。

通过结构化图谱表达复杂实体关系,极大增强数据的可查询性与推理能力,突破传统文本检索瓶颈,推动知识驱动型智能应用迈向新高度。
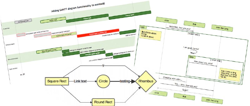
用类 Markdown 语法快速生成多种复杂图表的开源 JavaScript 工具,为文档与开发流程无缝衔接提供高效方案。

• 支持流程图、时序图、甘特图、类图、状态图、饼图、Git 图谱、用户旅程图、C4 架构图等多种图形表达形式。
• 以文本驱动图形,降低绘图门槛,非程序员也能通过 Mermaid Live Editor 轻松创建和编辑。
• 消除文档滞后的痛点,实现图文同步更新,提升团队沟通和知识管理效率。
• 可集成到 GitHub 及主流应用中,支持 CDN 引入,适合嵌入生产脚本和自动化流程。
• 强调视觉回归测试,保障图形变更的可控性和稳定性,提升维护质量。
• 社区活跃,已有 8 万+星,持续迭代与贡献,MIT 许可证,开放共建。
• 针对安全风险设计沙箱渲染模式,兼顾交互功能与防范恶意脚本。

通过“代码即文档”的理念,Mermaid 将图形表达纳入代码管理体系,促进文档的实时演进,打破传统图形工具的隔阂,实现开发与非开发人员的高效协作。长期看,这种基于文本的图形描述是构建可维护、透明且自动化文档体系的核心路径。

Mermaid | #工具
AIDO.ModelGenerator:跨学科AI生物模型开发利器,助力数字生物体构建与模型微调。

• 专为生物学家、机器学习研究者和软件工程师设计,支持预训练模型快速适配与微调,覆盖基因组、蛋白质、RNA等多模态生物数据🧬
• 基于PyTorch、HuggingFace及Lightning,兼容主流生态,支持硬件自动扩展与流水线集成,保障实验高效复现与规模化部署。
• 支持四大实验场景:预训练模型应用、新微调任务开发、模型基准测试与架构性能对比,满足科研多维需求。
• 提供简洁命令行接口、一键推理与训练,模块化设计便于定制扩展,LoRA轻量微调及持续预训练实现领域适配。
• 开源社区驱动,宽松学术许可,促进跨领域协作,共享模型、数据与实验脚本,推动AI驱动生命科学创新。
• 代表项目涵盖大规模DNA/RNA结构与功能预测、蛋白质设计、单细胞转录组建模等前沿应用,具备长期科研参考价值。

结合基础模型与领域知识,强调可复现性与模块化,推动生物信息与机器学习深度融合,助力构建智能数字生物体,促进科研效率与创新能力跃升。
Stereo Toolbox:面向高效开发与研究的全方位立体匹配工具箱

• 一站式集成:涵盖从数据集、模型、损失函数、视差估计器、可视化到评测的全链路支持,方便科研与工程快速落地
• 丰富数据资源:支持SceneFlow、KITTI、Middlebury、ETH3D、DrivingStereo等多种经典合成和真实场景数据,覆盖室内外、各种天气与光照条件
• 前沿模型集成:包含PSMNet、GwcNet、RAFTStereo、MonSter、FoundationStereo等多种CVPR/ICCV/ECCV顶会高性能立体匹配网络,支持3D卷积、Transformer和迭代架构
• 高效性能:针对NVIDIA RTX 4090优化,兼顾推理速度和显存占用,参数规模从数百万到数亿不等,满足不同算力需求
• 评测指标全面:提供EPE误差、离群点率、速度与内存消耗、不同天气泛化能力多维度评估,助力模型性能深度解析
• 安装便捷:pip一键安装,兼容PyTorch生态,支持timm特定版本依赖,易于集成与二次开发
• 开源开放:MIT许可,代码透明,便于定制和扩展,促进立体视觉领域技术共享与创新
Ziggy:面向清晰表达 API 消息与配置文件的全新数据序列化语言

• 支持丰富数据类型:Bytes、数字(十进制、十六进制、八进制、二进制)、布尔值、Null、自定义字面量(如日期、版本号)、数组、结构体、映射等,兼顾灵活与严谨。
• 设计简洁直观,适合表达复杂结构化数据,助力 API 通信和配置管理的可读性和可维护性提升。
• 目前处于 Alpha 阶段,使用即参与开发,适合愿意深度定制与贡献的开发者。
• 依赖管理推荐通过 Nix 构建,确保版本一致性和开发环境稳定。
• 开源 MIT 许可,社区活跃,已有 400+ 星标,持续迭代中。
• Ziggy 通过类型丰富且语义明确的数据表达,促进跨系统数据交互的透明化和标准化,是未来接口设计与配置管理的重要工具。
打造复古氛围的个人摄影网站框架,融合自动对焦、光圈、胶片与记忆的理念,助力摄影师高效管理与展示作品。

• 基于 React + TypeScript,采用最新 React 19 和 Vite 构建,保证性能与开发体验。
• 高性能 WebGL 渲染引擎,实现流畅缩放和平移体验🖼
• 响应式 Masonry 布局,兼容多终端屏幕尺寸,视觉统一且美观。
• 自动增量同步,支持多种存储源(S3、GitHub仓库等),智能识别新增/修改照片⚡️
• 支持 HEIC、TIFF 格式自动转换,配合多尺寸智能缩略图,优化加载速度。
• 丰富 EXIF 信息展示,含相机型号、光圈、焦距等,深度还原拍摄细节。
• 支持 iPhone Live Photos、HDR 图像显示,提升作品表现力🌈
• 内建富功能:富士胶片模拟配方读取、全屏手势浏览、文件系统自动标签、地图交互展现。
• 架构设计优雅,支持多线程并发处理和多语言国际化,满足专业场景需求。
• 完整 Docker 部署方案,支持 CI 增量构建,配置灵活,拓展性强。

Afilmory 不仅关注照片展示,更通过技术手段实现影像管理与体验的本质升级,强调“记忆”的数字化表达与高效访问路径。适合摄影爱好者、专业创作者及技术团队搭建个性化作品集与影像库。

Afilmory | #框架
Back to Top