黑洞资源笔记
13:02 · Mar 20, 2025 · Thu
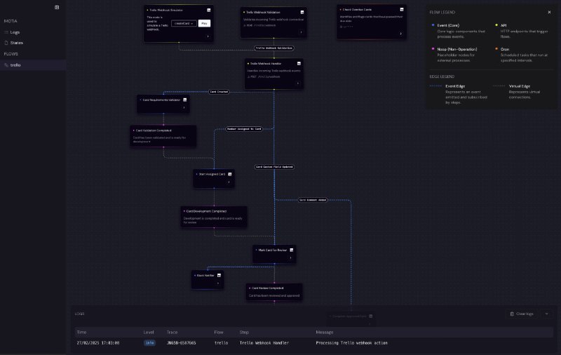
为软件工程师打造的AI Agent框架,让开发者在几分钟内创建、测试和部署生产级AI Agent,告别繁琐的DevOps。
零基础设施烦恼,一键部署;真正的代码优先开发,支持多种语言;实时可视化执行,快速迭代优化
Motia
| #框架
Home
Powered by
BroadcastChannel
&
Sepia