Skip to main content

Chat2DB是阿里巴巴开源免费的多数据库客户端工具

  1. Chat2DB是阿里巴巴开源免费的多数据库客户端工具。支持Windows和Mac本地安装,也支持服务器端部署和网页访问。与Navicat、DBeaver等传统数据库客户端软件相比,Chat2DB集成了AIGC的功能,能够将自然语言转换为SQL。它还可以将SQL转换为自然语言,并为SQL提供优化建议,大大提升开发人员的效率。它是AI时代数据库开发人员的工具,甚至未来的非SQL业务操作人员都可以使用它快速查询业务数据并生成报告。

    特征
    🌈AI智能助手,支持自然语言到SQL转换、SQL到自然语言转换、SQL优化建议
    👭支持团队协作,开发者无需知道线上数据库密码,解决企业数据库账号安全问题
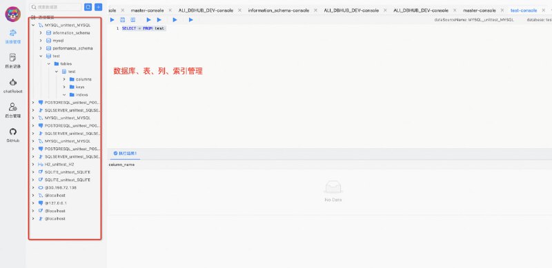
    ⚙️强大的数据管理能力,支持数据表、视图、存储过程、函数、触发器、索引、序列、用户、角色、权限等管理。
    🔌强大的扩展能力,目前支持MySQL、PostgreSQL、Oracle、SQLServer、ClickHouse、OceanBase、H2、SQLite等,未来将支持更多数据库
    🛡使用Electron进行前端开发,提供集成Windows、Mac、Linux客户端和Web版本的解决方案
    🎁支持环境隔离、在线、日常数据权限分离

    Chat2DB | #工具