这份“Vibe Coding”实用指南,教你如何用 AI 快速、高效、少折腾地把想法变成可用产品。

• 选主流技术栈(零额外成本,高回报):基础网站用 Wix、Framer、BlackBoxAI;真做 Web App 推荐 Next.js + Supabase,后台需要逻辑加 Python;做游戏就学 Unity 或 Unreal,别用 JS 瞎折腾。
• 写简单 PRD(中等投入,高回报):明确需求,拆分任务,分步交付 AI,避免“一口吃成胖子”,防止 Bug 堆积。
• 版本控制必备(低投入,高回报):AI 最终会“炸”代码,Git 强制跟踪改动,方便回滚,远胜自动检查点。
• 提供可运行代码样例(中等投入,高回报):别指望 AI 只靠文档搞定三方库/API,先写小脚本验证核心逻辑,再用作 AI 输入,减少因环境差异浪费时间。
• 遇阻重开新对话(低投入,高回报):纠错别陷入复制粘贴循环,清晰描述问题、预期、尝试过的方法及日志截图,保持对话简洁高效。

Vibe Coding Isn’t Dumb - You're Just Doing It Wrong | #指南
高效上下文工程实用指南,助力 Gemini 2.5 和 ManusAI 优化性能与成本控制:

• 上下文顺序关键🧩:采用“追加式”上下文,将新信息追加到末尾,提升缓存命中率,降低4倍成本与延迟。
• 工具管理需稳定🔧:避免任务中途变更工具顺序或可用性,防止缓存失效和模型混乱。
• 外部记忆不可少💾:主动写入上下文和目标至外部存储,防止信息丢失。Manus 典型任务需调用约50次工具。
• 定期复述目标🎯:让模型周期性重申任务目标,保持关注重点,防止迷失方向。
• 错误信息要保留⚠️:上下文中保留错误提示,帮助模型从错误中学习,避免重复失误。

方法论核心在于稳定输入结构与闭环反馈,确保模型持续聚焦与高效执行,提升长期任务可靠性与成本效益。
构建知识图谱的核心工具:LangChain LLM Graph Transformer

• 将非结构化文本高效转化为结构化知识图谱,实体与关系一目了然,支持复杂多跳推理和检索增强生成(RAG)应用。
• 双模式支持:默认工具模式利用LLM结构化输出或函数调用,精准提取节点、关系及属性;备选提示模式通过few-shot提示实现兼容无工具支持模型,确保广泛适用。
• 灵活定义图谱Schema,支持节点类别、关系类型及属性的细粒度设定,显著提升提取一致性与准确性,减少不同运行间的输出波动。
• 严格模式(strict_mode)自动过滤不符合Schema的冗余信息,保证图谱清晰规范,便于后续分析与应用。
• 兼容Neo4j图数据库,支持云端Neo4j Aura或本地部署,便捷导入图谱数据,且可附带源文档实现结构化与非结构化检索融合。
• 采用异步处理,多文档并行提取,大幅提升效率,适合大规模知识图谱构建。
• 目前属性抽取仅限工具模式,属性均以字符串形式存在,属性定义为全局统一,未来可期待更细化定制。

通过结构化图谱表达复杂实体关系,极大增强数据的可查询性与推理能力,突破传统文本检索瓶颈,推动知识驱动型智能应用迈向新高度。
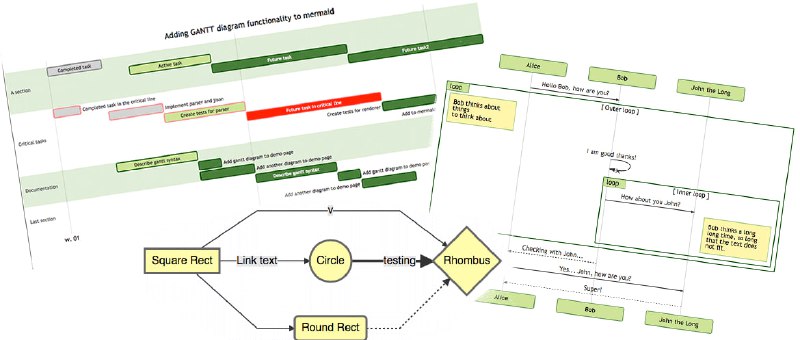
用类 Markdown 语法快速生成多种复杂图表的开源 JavaScript 工具,为文档与开发流程无缝衔接提供高效方案。

• 支持流程图、时序图、甘特图、类图、状态图、饼图、Git 图谱、用户旅程图、C4 架构图等多种图形表达形式。
• 以文本驱动图形,降低绘图门槛,非程序员也能通过 Mermaid Live Editor 轻松创建和编辑。
• 消除文档滞后的痛点,实现图文同步更新,提升团队沟通和知识管理效率。
• 可集成到 GitHub 及主流应用中,支持 CDN 引入,适合嵌入生产脚本和自动化流程。
• 强调视觉回归测试,保障图形变更的可控性和稳定性,提升维护质量。
• 社区活跃,已有 8 万+星,持续迭代与贡献,MIT 许可证,开放共建。
• 针对安全风险设计沙箱渲染模式,兼顾交互功能与防范恶意脚本。

通过“代码即文档”的理念,Mermaid 将图形表达纳入代码管理体系,促进文档的实时演进,打破传统图形工具的隔阂,实现开发与非开发人员的高效协作。长期看,这种基于文本的图形描述是构建可维护、透明且自动化文档体系的核心路径。

Mermaid | #工具
AIDO.ModelGenerator:跨学科AI生物模型开发利器,助力数字生物体构建与模型微调。

• 专为生物学家、机器学习研究者和软件工程师设计,支持预训练模型快速适配与微调,覆盖基因组、蛋白质、RNA等多模态生物数据🧬
• 基于PyTorch、HuggingFace及Lightning,兼容主流生态,支持硬件自动扩展与流水线集成,保障实验高效复现与规模化部署。
• 支持四大实验场景:预训练模型应用、新微调任务开发、模型基准测试与架构性能对比,满足科研多维需求。
• 提供简洁命令行接口、一键推理与训练,模块化设计便于定制扩展,LoRA轻量微调及持续预训练实现领域适配。
• 开源社区驱动,宽松学术许可,促进跨领域协作,共享模型、数据与实验脚本,推动AI驱动生命科学创新。
• 代表项目涵盖大规模DNA/RNA结构与功能预测、蛋白质设计、单细胞转录组建模等前沿应用,具备长期科研参考价值。

结合基础模型与领域知识,强调可复现性与模块化,推动生物信息与机器学习深度融合,助力构建智能数字生物体,促进科研效率与创新能力跃升。
Back to Top