Skip to main content

黑洞资源笔记

  1. XAD:全面的C++自动微分库,旨在为任意规模的生产代码提供易用性和高性能。

    自动微分(也称为算法微分)是一组用于计算指定为计算机程序的函数的偏导数的技术。由于每个程序执行总是由一系列具有已知导数的简单运算(算术和数学函数,如 sin、exp、log 等)组成,因此可以重复应用链式法则来自动计算偏导数。XAD 在 C++ 中使用运算符重载来实现这一点,从而允许在对程序进行最小更改的情况下计算导数。有关更多详细信息,请参阅自动微分数学背景。

    主要特征:

    使用运算符重载的任何顺序的正向和伴随模式
    检查点支持(用于磁带内存管理)
    外部函数接口(集成外部库)
    螺纹安全胶带
    正式的异常安全保证
    高性能
    在大型生产代码库中经过实战测试
  2. 学术写作提示工程实战指南

    这份写作提示列表涵盖了一系列主题和任务,包括集思广益的研究想法、改进语言和风格、进行文献综述以及制定研究计划。不管你是学生、研究人员还是学术专业人士,这些提示都能帮你磨练写作能力并很好地处理写作项目。该列表会定期更新,

    ChatGPT Prompts for Academic Writing | #指南
  3. 一个名为Imagiscope Tech的公司开发了一个很酷的插件,该插件可将全球任何地方的Google Earth的3D数据导入到Blender中。用户只需设置位置,模型就会直接导入到场景中。然后你就可以在Blender中轻松调整。

    这对于需要在真实环境中进行建模的项目(如城市规划、GIS分析、电影和游戏设计等)非常有用。

    Earth Modeler插件是一个简单的面板插件,你只需要输入坐标(可以从Google Maps获取),然后点击开始按钮。插件会快速分析Google提供的数据,然后在Blender中创建一个优化的模型。这个过程可能需要5到15分钟。

    Earth Modeler使用了一个径向细节算法,以增强围绕焦点的对象的细节。此外,还可以手动增强单个模型瓦片的细节。

    插件允许你添加水面,只需要添加一个平面,然后调整它的位置,然后添加你喜欢的水材质。此外提供了一种新的着陆腿设计,通过拉动两个支杆并过度伸展底部的碳纤维支杆来锁定上部支杆。这种设计使火箭具有非常宽的基座,有助于防止倾倒。

    你可以使用Matlab模拟来模拟火箭的稳定性和PID调整,以及找出点火降落马达的最佳时间。你可以设置相机,设置剪辑端到一百万米,这将为相机提供足够的深度来查看所有的建模。模型的真实世界比例是1:10,所以1米将等于10米的真实生活。

    该插件的意义:
    实地建模:Earth Modeler插件可以根据真实的地理数据创建3D模型,这对于需要在真实环境中进行建模的项目(如城市规划、地理信息系统(GIS)分析、电影和游戏设计等)非常有用。

    提高效率:传统上,创建这种详细的3D模型需要大量的手动工作和时间。Earth Modeler插件可以自动创建模型,大大节省了时间和精力。

    易于使用:Earth Modeler插件的操作非常简单,只需要输入坐标,然后点击开始按钮,插件就会自动创建模型。

    灵活性:由于模型是在Blender中创建的,所以艺术家和设计师可以利用Blender的所有工具和功能来修改和优化模型。
    Media is too big
    VIEW IN TELEGRAM
  4. 耶鲁大学推出了一个全新的搜索工具“LUX”,这是一个面向所有人免费开放的数字平台。用户能够通过这一平台搜索耶鲁大学所有的美术馆、博物馆、档案馆和图书馆的1700多万件馆藏。

    LUX的开发耗时五年。梅隆基金会作为美国最大的艺术和人文学科资助者,对该项目提供了关键性的支持,并在其推进过程中发挥了重要作用。

    这一平台收录了来自耶鲁大学英国艺术中心、耶鲁大学美术馆、耶鲁大学皮博迪自然历史博物馆,以及贝尼克珍本手稿图书馆、刘易斯·沃波尔图书馆等诸多耶鲁大学图书馆的藏品,还包括了艺术、音乐、电影、医学史和宗教的特藏。

    详文介绍 | home | #工具
    Media is too big
    VIEW IN TELEGRAM
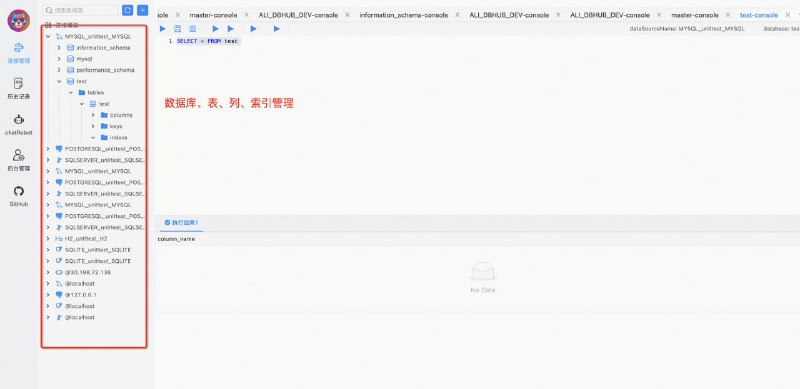
  5. Chat2DB是阿里巴巴开源免费的多数据库客户端工具。支持Windows和Mac本地安装,也支持服务器端部署和网页访问。与Navicat、DBeaver等传统数据库客户端软件相比,Chat2DB集成了AIGC的功能,能够将自然语言转换为SQL。它还可以将SQL转换为自然语言,并为SQL提供优化建议,大大提升开发人员的效率。它是AI时代数据库开发人员的工具,甚至未来的非SQL业务操作人员都可以使用它快速查询业务数据并生成报告。

    特征
    🌈AI智能助手,支持自然语言到SQL转换、SQL到自然语言转换、SQL优化建议
    👭支持团队协作,开发者无需知道线上数据库密码,解决企业数据库账号安全问题
    ⚙️强大的数据管理能力,支持数据表、视图、存储过程、函数、触发器、索引、序列、用户、角色、权限等管理。
    🔌强大的扩展能力,目前支持MySQL、PostgreSQL、Oracle、SQLServer、ClickHouse、OceanBase、H2、SQLite等,未来将支持更多数据库
    🛡使用Electron进行前端开发,提供集成Windows、Mac、Linux客户端和Web版本的解决方案
    🎁支持环境隔离、在线、日常数据权限分离

    Chat2DB | #工具
  6. 一个在线文本编辑器,可以帮助记者和媒体专业人员实时验证新闻的准确性,提高报道的可信度和可靠性,快速检测有偏见或误导性信息,从而促进细致而可靠的报道,还可以检测由人或聊天机器人(如ChatGPT)创建的任何文本中的错误、偏见、争议和虚假信息。

    Factiverse | #编辑器
  7. ChatGLM2-6B 是开源中英双语对话模型 ChatGLM-6B 的第二代版本,在保留了初代模型对话流畅、部署门槛较低等众多优秀特性的基础之上,ChatGLM2-6B 引入了如下新特性:

    更强大的性能:基于 ChatGLM 初代模型的开发经验,我们全面升级了 ChatGLM2-6B 的基座模型。ChatGLM2-6B 使用了 GLM 的混合目标函数,经过了 1.4T 中英标识符的预训练与人类偏好对齐训练,评测结果显示,相比于初代模型,ChatGLM2-6B 在 MMLU(+23%)、CEval(+33%)、GSM8K(+571%) 、BBH(+60%)等数据集上的性能取得了大幅度的提升,在同尺寸开源模型中具有较强的竞争力。

    更长的上下文:基于 FlashAttention 技术,将基座模型的上下文长度(Context Length)由 ChatGLM-6B 的 2K 扩展到了 32K,并在对话阶段使用 8K 的上下文长度训练,允许更多轮次的对话。但当前版本的 ChatGLM2-6B 对单轮超长文档的理解能力有限,开发者会在后续迭代升级中着重进行优化。

    更高效的推理:基于 Multi-Query Attention 技术,ChatGLM2-6B 有更高效的推理速度和更低的显存占用:在官方的模型实现下,推理速度相比初代提升了 42%,INT4 量化下,6G 显存支持的对话长度由 1K 提升到了 8K。

    更开放的协议:ChatGLM2-6B 权重对学术研究完全开放,在获得官方的书面许可后,亦允许商业使用。
  8. 一个比较实用的笔记插件:Better Notes,需搭配文献管理工具 Zotero 使用。

    该插件开箱即用,集成了论文阅读、段落注释、做笔记、元数据分析、知识输出、AI 写作等功能。

    插件完全开源、免费,支持双链笔记、Markdown 与标记语言,并深度集成了文献管理与阅读功能。

    Zotero Better Notes | #插件