在线渗透测试中,建立稳定高效的隧道连接是关键。Ligolo-ng 是一款先进且简洁的开源隧道工具,基于 TUN 接口,无需 SOCKS,支持多平台,性能卓越,适合红队和安全研究人员使用。

不仅支持自动路由管理和证书配置,还内置了漂亮的 Web 界面,支持多代理协同,能作为守护进程后台运行,极大简化了隧道搭建和管理。

主要功能:

- 使用 TUN 接口,摆脱传统 SOCKS 代理限制;
- 简洁易用的 UI,支持代理选择与网络信息监控;
- 自动证书配置,支持 Let’s Encrypt;
- 多平台支持(Windows、Linux、macOS、BSD);
- 支持反向和绑定连接,隧道自动恢复;
- 多隧道管理,支持 Websocket;
- 低权限代理端,不需管理员权限运行;
- 性能优异,轻松突破 100 Mbps 带宽。

适合渗透测试、红队攻防、后渗透横向移动场景,想要高效隧道解决方案的安全从业者必备。
Introduction - Ligolo-ng Documentation.webm
7 MB
在线处理视频音频常常需要频繁切换命令行工具,操作复杂且不够直观。

ffmpeg-mcp 是一个基于 MCP 协议的服务端项目,专门用来和 FFmpeg 交互,简化常见多媒体操作。

它通过标准输入输出接口与 FFmpeg 通信,方便集成到各种 MCP 客户端中,提升自动化处理效率。

主要特点:

- 轻量级 MCP 服务器,专注于 FFmpeg 的常用命令封装;
- 支持通过环境变量自定义 FFmpeg 路径,灵活适配各种环境;
- 易于集成,直接通过 npx -y ffmpeg-mcp 命令即可启动;
- 由 ChatWise 赞助,持续维护和更新;
- 开源 MIT 许可,适合二次开发和商业使用。

适合需要自动化音视频转码、处理的开发者和运维人员。
在线生物医药研究面临海量文献和复杂数据,传统工具难以高效整合知识与推理。

STELLA 是一个开源自演化大型语言模型(LLM)代理,专为生物医药研究设计。它集成动态知识库、推理模块和自我纠正机制,能够持续学习新资料,辅助文献分析、实验设计和数据解读。

主要功能:

- 自演化机制,实现持续学习和能力提升;
- 融合多智能体架构,支持复杂任务协同处理;
- 动态知识库,实时更新最新生物医药信息;
- 高级推理与自我纠正,提高研究准确性和效率;
- 支持文献检索、药物筛选、生化分析等专业工具;
- Web界面友好,快速部署使用,适合科研工作者和机构。
在线训练大语言模型(LLM)强化学习环境搭建往往涉及复杂的组件组合,环境构建、评估、工具调用、训练等环节分散且难以整合。

Verifiers 是一个开源的模块化环境库,专为 LLM 强化学习设计,集成了环境创建、评估、Rollout 逻辑和训练工具,支持与 OpenAI 兼容模型端点无缝对接。

不仅能直接做模型评估和合成数据生成,还内置了异步 GRPO 训练器,支持大规模多GPU训练,方便研究者和开发者快速搭建高效的 LLM RL 训练流水线。

主要功能:

- 模块化环境组件,支持自定义环境和多轮对话交互;
- 灵活的评估机制,支持多种奖励函数和格式解析器;
- 原生支持单回合、多回合及工具调用环境;
- 内置异步GRPO训练器,兼容Accelerate/DeepSpeed多GPU训练;
- 支持OpenAI风格推理接口,方便接入各类模型服务;
- 提供命令行工具快速评测、环境安装和训练管理。

适用于研究人员、开发者和企业用户,支持CPU和GPU环境,本地和云端均可使用,助力构建智能、可训练的语言模型代理和评测平台。
C++ 也能成为“解释型语言”?Based C++ 项目打破传统,提供了 GNU Interface Layer (GIL) 和 g++ 标准库的实现,让 C++ 代码像脚本一样运行,体验全新编程方式。

不仅能用熟悉的语法写出“Hello, world!”示例,还支持高级元编程和 GCC 插件,真正实现边写边执行的高效开发体验。

主要功能:
- 基于 GIL 的抽象系统模拟,支持多种系统调用;
- 标准库完整支持,兼容 C++23 规范;
- 支持复杂模板元编程,实现编译时计算;
- 允许直接用 g++ 编译并执行,操作简单;
- 多语言支持,涵盖多种编程范例演示。

适合对编译器原理、解释执行和元编程感兴趣的开发者与研究者。
LLM 工程实战全流程拆解,系统掌握核心机制与优化技巧:

• Tokenization & Embeddings:自建 byte-pair encoder,训练子词词表,设计 token 可视化工具,比较 one-hot 与学习型 embedding 的语义距离差异。
• Positional Embeddings:对比传统正弦编码、learned、RoPE 和 ALiBi,3D 动画演示位置编码过程,剔除位置信息观察注意力崩溃。
• Self-Attention & Multihead Attention:手写点积注意力,扩展多头并绘制权重热图,验证因果掩码效果。
• Transformers 结构:层叠 Attention、LayerNorm、残差,构建单块及多块“mini-former”,实验 Q/K/V 的功能影响。
• 采样参数调优:搭建交互式采样仪表盘,调节温度、top-k、top-p,分析熵与输出多样性关系,剖析温度为零导致的重复。
• KV Cache 加速推理:实现缓存机制,测量速度提升,设计缓存命中可视化,评估长短序列内存消耗。
• 长上下文处理:滑动窗口、Infini-Attention、内存高效重计算对比,绘制困惑度随上下文长度变化曲线,捕捉上下文崩溃点。
• Mixture of Experts (MoE):编码双专家路由层,统计专家利用率,模拟稀疏与稠密切换,量化 FLOP 节省。
• Grouped Query Attention:转化为分组查询结构,测试大批量速度,消融组数对延迟的影响。
• 归一化与激活函数:手写 LayerNorm、RMSNorm、SwiGLU、GELU,剖析各自对训练/测试损失的贡献,激活分布层级可视化。
• 预训练目标对比:masked LM、causal LM、prefix LM 训练对比,损失曲线及样本生成差异。
• 微调 vs 指令调优 vs RLHF:小数据集微调,任务前缀指令调优,PPO 强化学习优化奖励模型,绘制奖励曲线。
• 规模法则与模型容量:不同规模模型损失对比,显存、吞吐、训练时间基准,扩展曲线预测极限。
• 量化技术:实现 PTQ 与 QAT,导出 GGUF/AWQ 格式,衡量精度损失。
• 推理/训练栈迁移:从 HuggingFace 迁移至 Deepspeed、vLLM、ExLlama,性能、显存和延迟全面剖析。
• 合成数据实验:生成带噪声玩具数据,去重和数据拆分,实测真实 vs 合成数据学习曲线差异。

每个项目都从实操中提炼核心认知:构建、调试、破坏、复盘,远离死板理论,持续输出经验。未来的你会感谢现在的坚持。🛠
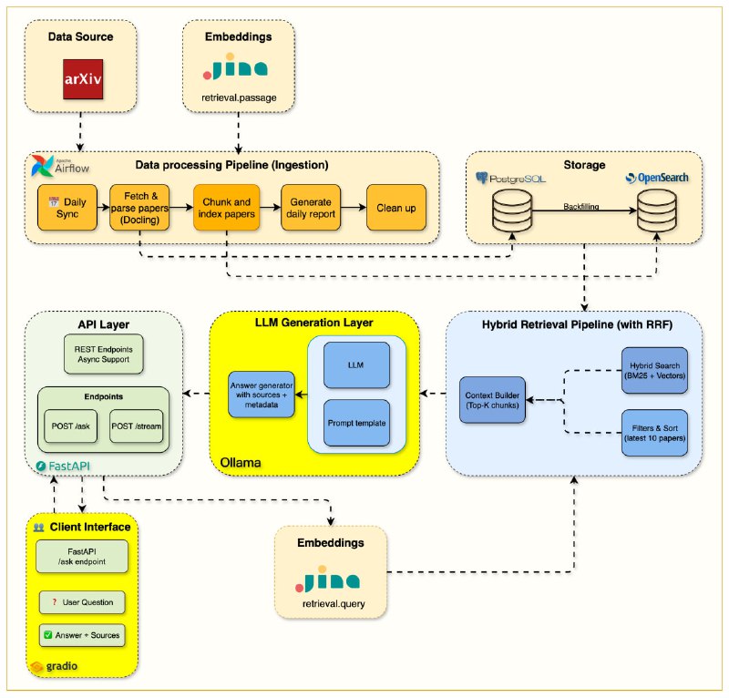
The Mother of AI Project 构建生产级 RAG 系统的完整实战课程——从基础关键词搜索到本地 LLM 智能问答,真正掌握企业级检索增强生成架构

• 系统化进阶路径:6 周循序渐进,涵盖 Docker+FastAPI+PostgreSQL+OpenSearch+Airflow基础设施搭建 → 自动化arXiv论文抓取与解析 → 生产级BM25关键词检索 → 智能文档切片与语义+关键词混合检索 → 本地LLM集成实时流式问答 → 生产监控与缓存优化
• 反直觉设计:强调“关键词搜索是根基”,先打牢BM25精确匹配基础,再引入向量语义,避免单靠向量检索带来的召回偏差和难以解释
• 真实生产力:本地Ollama LLM实现隐私保护,流式响应秒开,Gradio UI极简交互,Langfuse实现端到端请求跟踪,Redis缓存带来150~400倍响应加速与显著成本节约
• 工具链全面:集成Jina AI嵌入生成,Docling科学PDF解析,Apache Airflow自动化调度,OpenSearch强大混合搜索,支持Python 3.12+及Docker Compose一键部署
• 学以致用:配套Jupyter笔记本和详尽博客,手把手教你构建真正可上线的科研助手,适合AI工程师、软件开发者、数据科学家深度掌握RAG工程核心技术
• 生产级配置管理与监控:统一.env配置,兼顾开发与生产环境,实时性能与成本监控,支持异常优雅降级,确保系统稳定可靠
• 开源免费:MIT许可,零费用本地搭建,灵活接入外部API,自由扩展,助力AI工程师构筑未来AI基础设施

细节与代码示例全公开,完整架构设计与实操指导,打造你自己的AI论文智能助理。
Back to Top