黑洞资源笔记
14:46 · May 5, 2025 · Mon
一个简单易用的Git仓库备份与同步工具。它能解决Git仓库数据丢失或账号受限的问题,核心价值在于保障你的代码安全。
支持多平台(GitHub、GitLab、Bitbucket等);多种克隆方式(bare、shallow、mirror等);并发同步,大幅提升备份效率
git-sync
|
#工具
工具
14:44 · May 5, 2025 · Mon
Nebulla
:一个用Rust实现的轻量级、高性能文本嵌入模型。
用Rust编写,速度和内存安全兼备;提供简洁的API,易于集成到项目中;支持向量运算,可进行语义推理和类比
14:43 · May 5, 2025 · Mon
gtk-llm-chat
:用GTK打造的大型语言模型(LLM)聊天界面,让AI聊天更简单
支持多语言界面,覆盖PT、DE、ZH等;多窗口独立对话,方便同时管理多个聊天;实时流式响应,对话更流畅
14:28 · May 5, 2025 · Mon
InboxHero
:让邮件管理变得轻松高效!它能接管你的收件箱,自动优先排序邮件、阅读附件并生成回复草稿,让你专注于真正重要的事情。
自动过滤促销邮件,精准识别重要邮件;读取并总结多种Microsoft附件,如PDF、DOCX和Excel;提供交互式聊天模式,实时获取邮件洞察
08:14 · May 5, 2025 · Mon
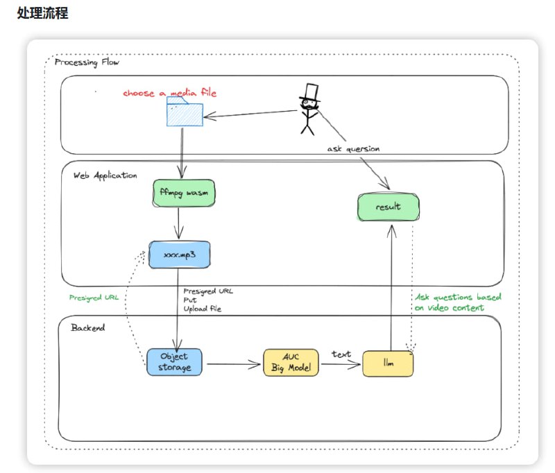
AI-Media2Doc
:一键将视频和音频转化为小红书/公众号/知识笔记/思维导图等各种风格的文档,让内容创作变得轻松又高效。
完全开源,支持本地部署,无需登录注册;音视频纯前端处理,无需安装ffmpeg;支持多种输出风格,满足多样化创作需求
08:03 · May 5, 2025 · Mon
GitSummarize
:为任何GitHub仓库生成世界级的精美文档。
瞬间生成系统级架构概览;提取业务逻辑与规则,清晰呈现代码结构;支持交互式文档,帮助快速上手复杂代码库
16:03 · Apr 28, 2025 · Mon
VoltAgent
:开源TypeScript AI Agent框架,助力开发者快速构建和管理AI智能体。
提供模块化构建块,简化复杂AI应用开发;支持多Agent系统,轻松实现复杂工作流;兼容多种LLM模型,无缝切换
16:02 · Apr 28, 2025 · Mon
Scira MCP Chat
:一个极简主义的MCP客户端,功能强大且易于使用。
支持多种AI提供商,无缝切换;集成Model Context Protocol,扩展性强;现代化UI设计,响应速度快
16:00 · Apr 28, 2025 · Mon
Deebo-prototype
:AI开发者的调试器,让代码问题迎刃而解
自动化调试,解放双手;并行处理,效率提升17倍;支持多种LLM模型,灵活适配
15:59 · Apr 28, 2025 · Mon
Chatwiki
:基于企业私有知识库的智能客服机器人问答系统,为企业量身打造专属AI客服,解决客户咨询难题。
支持20多种主流大模型,灵活适配企业需求;文档图片智能提取,问答时精准图文回复;提供企业级多级权限控制,保障数据安全
2:10
Media is too big
VIEW IN TELEGRAM
Before
After
Home
Powered by
BroadcastChannel
&
Sepia