InboxHero:让邮件管理变得轻松高效!它能接管你的收件箱,自动优先排序邮件、阅读附件并生成回复草稿,让你专注于真正重要的事情。

自动过滤促销邮件,精准识别重要邮件;读取并总结多种Microsoft附件,如PDF、DOCX和Excel;提供交互式聊天模式,实时获取邮件洞察
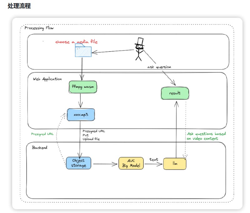
AI-Media2Doc:一键将视频和音频转化为小红书/公众号/知识笔记/思维导图等各种风格的文档,让内容创作变得轻松又高效。

完全开源,支持本地部署,无需登录注册;音视频纯前端处理,无需安装ffmpeg;支持多种输出风格,满足多样化创作需求
GitSummarize:为任何GitHub仓库生成世界级的精美文档。

瞬间生成系统级架构概览;提取业务逻辑与规则,清晰呈现代码结构;支持交互式文档,帮助快速上手复杂代码库
VoltAgent:开源TypeScript AI Agent框架,助力开发者快速构建和管理AI智能体。

提供模块化构建块,简化复杂AI应用开发;支持多Agent系统,轻松实现复杂工作流;兼容多种LLM模型,无缝切换
Scira MCP Chat:一个极简主义的MCP客户端,功能强大且易于使用。

支持多种AI提供商,无缝切换;集成Model Context Protocol,扩展性强;现代化UI设计,响应速度快
Deebo-prototype:AI开发者的调试器,让代码问题迎刃而解

自动化调试,解放双手;并行处理,效率提升17倍;支持多种LLM模型,灵活适配
Chatwiki:基于企业私有知识库的智能客服机器人问答系统,为企业量身打造专属AI客服,解决客户咨询难题。

支持20多种主流大模型,灵活适配企业需求;文档图片智能提取,问答时精准图文回复;提供企业级多级权限控制,保障数据安全
Media is too big
VIEW IN TELEGRAM
100 days of GPU Challenge:挑战GPU开发极限,助力开发者掌握高性能计算的利器。

100天系统学习计划,循序渐进;涵盖CUDA、Triton等热门技术,资源丰富;社区支持,共同进步
Awesome-Multimodal-Memory:专注于多模态记忆增强研究的阅读清单。它能帮助研究人员快速了解多模态领域中记忆机制的最新进展,无论是音频、视频还是视觉机器人,都能找到前沿的解决方案

涵盖三大领域,包括多模态上下文建模、视觉与机器人中的记忆应用,以及外部知识增强;涉及多种模态,如音频、视频、图像和3D数据;提供丰富的研究资源,包含400+篇相关文献
PipelineRL:一个可扩展的异步强化学习实现,能够在运行中更新权重,最大化GPU利用率,同时尽可能保持策略更新的实时性。

支持单节点和多节点部署,灵活适应不同硬件配置;提供文件系统和Redis两种数据流方式,可根据需求选择;仅需8个H100 GPU即可运行单节点实验,入门门槛低
Back to Top