Skip to main content

黑洞资源笔记

  1. wiliwili:专为手柄控制设计的第三方跨平台B站客户端,可运行在PC全平台、PSVita、PS4 和 Nintendo Switch上。

    特点
    wiliwili 拥有非常接近官方PC客户端的B站浏览体验
    同时支持触屏、鼠标、键盘 与 手柄操控
    无论是电脑还是游戏掌机都能获得全新的使用体验

    多语言:简、繁、日、韩、英 ...
    搜索页:热搜 视频 番剧 影视
    筛选页:快速找到想看的影视内容
    动态页:关注的UP主最近视频动态
    直播页:关注的主播与其他系统推荐
    播放页:视频 番剧 电影 纪录片 综艺,支持弹幕与评论
    个人页:扫码登录 历史记录 个人收藏 我的追番 我的追剧
    主题色:拥有深浅两色主题,跟随系统自动切换
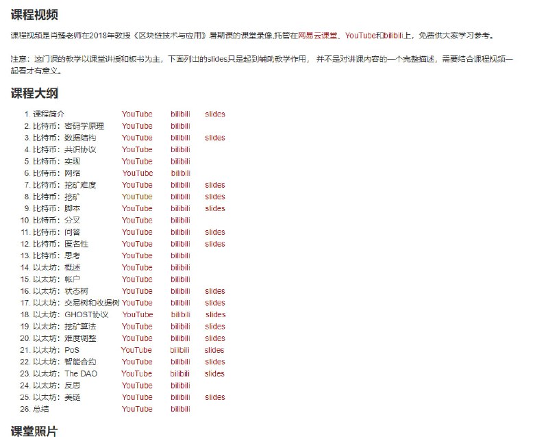
  2. 肖臻:北京大学区块链公开课

    本课程主要讲解区块链的基本概念和实现原理,面向具有计算机相关的基础知识,对区块链技术和应用感兴趣的同学。通过这门课的学习,能够掌握比特币、以太坊等区块链技术的设计思路并有效解决实际问题。有教学视频和课件下载。
  3. flyscrape:Go写的网站爬虫,独立可定制的Web抓取程序,兼具Go语言的速度特性和JavaScript的灵活性,结合了配置灵活易用和运行高效稳定两个优点
  4. pycorrector: 中文文本纠错工具。支持中文音似、形似、语法错误纠正,python3开发。重点解决其中的"音似、形字、语法、专名错误"等类型。

    pycorrector实现了Kenlm、ConvSeq2Seq、BERT、MacBERT、ELECTRA、ERNIE、Transformer等多种模型的文本纠错,并在SigHAN数据集评估各模型的效果。

    新增了ChatGLM3/LLaMA2等GPT模型用于中文文本纠错,发布了基于ChatGLM3-6B的shibing624/chatglm3-6b-csc-chinese-lora拼写和语法纠错模型;重写了DeepContext、ConvSeq2Seq、T5等模型的实现。详见Release-v1.0.0

    pycorrector | #工具
  5. 一套完整的基于检索增强生成(RAG)架构的知识图谱建立和查询引擎,利用Pinecone向量数据库技术,能快速构建自定义的RAG模型,随时查询文档库给出相关回答,实现了完整的RAG工作流程:从文档的切分、embedding到会话记录管理、查询优化、上下文检索以及增强生成,可帮助开发者快速构建自己领域的问答系统,也支持迁移现有基于OpenAI API的应用

    canopy | blog