Skip to main content

黑洞资源笔记

  1. 一个动画图解、能运行、可提问的数据结构与算法快速入门教程

    主要内容包括:
    复杂度分析:数据结构与算法的评价维度、算法效率的评估方法。时间复杂度、空间复杂度,包括推算方法、常见类型、示例等。
    数据结构:常见基本数据类型,数据在内存中的存储形式、数据结构的分类方法。涉及数组、链表、栈、队列、散列表、树、堆、图等数据结构,内容包括定义、优缺点、常用操作、常见类型、典型应用、实现方法等。
    算法:查找算法、排序算法、搜索与回溯、动态规划、分治算法等,内容涵盖定义、应用场景、优缺点、时空效率、实现方法、示例题目等。

    本项目旨在打造一本开源免费、新手友好的数据结构与算法入门教程。

    全书采用动画图解,内容清晰易懂、学习曲线平滑,引导初学者探索数据结构与算法的“知识地图”;
    源代码可一键运行,帮助读者在实践练习中提升编程技能,了解算法工作原理和数据结构底层实现;
    鼓励读者互助学习,提问与评论通常可在两日内得到回复;

    Hello算法 | github | PDF下载 | #电子书
  2. cheetah:一款基于人工智能的 macOS 应用程序,旨在通过提供实时、谨慎的指导和实时编码平台集成,在远程软件工程面试期间协助用户。

    该程序可以提高面试表现并增加获得 30 万美元 SWE 工作的机会,而无需花费周末时间来应对 leetcode 挑战和记住永远不会使用的算法。

    Cheetah 利用 Whisper 进行实时音频转录,并利用 GPT-4 生成提示和解决方案。你得有一个OpenAI API密钥才能使用该程序。如果无法访问 GPT-4,则可以使用 gpt-3.5-turbo 作为替代方案。

    Whisper 使用 Georgi Gerganov 的whisper.cpp在你的系统上本地运行。需要最新的 M1 或 M2 Mac 才能获得最佳性能。

    简单来说,这个开源项目是专门用来面试作弊的,Whisper用来识别语音成文字,ChatGPT根据识别出来的文字为你提供参考答案。
  3. 讯飞版 ChatGPT直播

    PART 1:讯飞星火认知大模型成果发布
    14: 00-15: 00

    PART 2:讯飞星火认知大模型用户现场开放体验
    13: 00-18: 00

    PART 3:讯飞星火认知大模型成果发布会分论坛
    16: 00-18: 00
  4. Panda:海外中文开源大语言模型,基于 Llama-7B, -13B, -33B, -65B 进行中文领域上的持续预训练,使用了接近15M条数据,并针对推理能力在中文benchmark上进行了评测
  5. LLM Zoo:收集了各种开源和闭源语言模型的信息,包括发行时间、模型大小、支持的语言、领域、训练数据以及相关资源链接。旨在为自然语言处理(NLP)领域的研究人员提供参考,以帮助其选择适合其需求的模型
  6. ddns-go:简单易用的DDNS服务

    支持自动更新域名解析到公网IPv4或IPv6地址。该软件支持系统和Docker中使用,支持多种域名服务商,支持以服务的方式运行。

    用户可以配置多个DNS服务商、多个域名同时解析,支持Webhook通知和TTL等特性
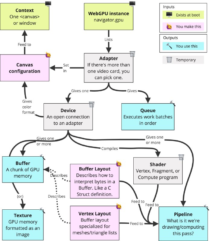
  7. WebGPU是新的WebGL,是绘制3D图形的新方法,并有望成为绘制2D图形的标准。| blog

    WebGPU可以取代Vulkan和普通OpenGL,成为任意编程语言中任意软件绘制图形的标准。Chrome113已经支持WebGPU,到年底WebGPU将在所有浏览器中普及。

    WebGPU的推出对非程序员的影响可能不大,但它有望使浏览器中运行网页游戏成为常态,浏览器里运行类似ChatGPT的大型LLM模型应用也很值得期待。对程序员而言,WebGPU注定是一个重大的进步。
  8. ChatPLUG:旨在构建和分享一个中文开放领域对话系统。

    通过互联网增强的指令微调,注入各种世界知识和对话能力,从而构建一个强大且实用的开放域对话系统。具有知识增强、个性化和多技能等特点。通过在多个任务上表现出良好的多任务泛化能力,胜过现有的中文对话系统。

    目前的局限性包括:对话风格生成、推理能力较弱、对编码任务的表现不佳、可能会生成有害或偏见内容、多语言能力受限
  9. StarCoder模型是一个15.5B参数模型,使用80多种编程语言的GitHub代码进行训练。

    该模型采用了多查询注意力和8192个Token的上下文窗口,使用了1万亿个Token的填充中间目标进行训练。可用于生成代码片段,但生成的代码不保证有效、没有漏洞或不包含漏洞 | github