Skip to main content

黑洞资源笔记

  1. Python自动语音识别框架 | SpeeQ | #框架

    “SpeeQ”,发音为“speekiu”,是一个基于 Python 的语音识别框架,允许开发人员和研究人员试验和训练各种语音识别模型。它提供了预实现的模型架构,只需几行代码即可进行训练,使其成为语音识别模型快速原型设计和测试的合适选择。
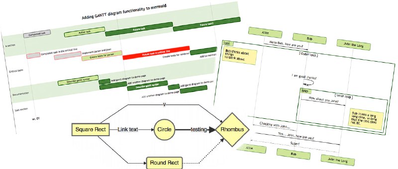
  2. 一个用于生成流程图、时序图、甘特图、类图等各种图表的文本描述语言。通过简单易懂的文本语法,可以快速生成各种图表,非常适合写作、文档、演示等场景。

    Mermaid 是基于 JavaScript 实现的,可以在浏览器端和 Node.js 环境下运行。

    Mermaid | 项目地址 | docs | #编辑器
  3. SQL Translator:一个可以将人类自然语言转换为 SQL 语言的开源工具,反之亦然,用起来很方便。

    通过 AI 赋能,让它可以很轻松的完成自然语言与 SQL 语言的切换,进一步提升数据处理效率。
  4. Learn Git Branching:一个在线学习git的教学网站

    在沙盒里你能执行相应的命令,还能看到每个命令的执行情况; 通过一系列刺激的关卡挑战,逐步深入的学习 Git 的强大功能。
  5. 自动化分布式深度学习系统,在分布式集群上自动化训练深度学习模型

    DLRover 自动在分布式集群上训练深度学习模型。它可以帮助模型开发人员专注于模型架构,而无需关心任何工程方面的事情,比如硬件加速、分布式运行等。现在,它为 K8s/Ray 上的深度学习训练作业提供自动化运维。主要特点为

    Automatic Resource Optimization自动优化作业资源,提高训练性能和资源利用率。
    动态数据分片,动态分配训练数据给每个worker而不是平分,更快的worker更多数据。
    容错,单节点故障转移,无需重新启动整个作业。
    自动缩放,在节点级别和 CPU/内存级别自动扩展/缩减资源。

    dlrover |#机器学习