黑洞资源笔记
-
- Chatbase:基于 ChatGPT API 的定制对话机器人,针对网站内容提供定制化对话服务
-
-
- EasyOS kirkstone 2.0 发布——来自 Puppy Linux 幕后人创建的轻量级 Linux | blog
-
-
-
-
- 分享给大家一个免费的ChatGPT克隆网站 https://freegpt.cc/
- poe.com,这个网站在一个界面集成了包括ChatGPT在内的四个不同的AI机器人,响应速度挺快。 目前无需付费。
安卓浏览器访问,先用桌面版网页登录,然后切回到移动版可用 - 英国皇家天文学会 (RAS) 今天宣布,该学会出版的所有期刊将从 2024 年 1 月起开放获取 (OA)。此举将使全球社区的每个人都能免费、即时和不受限制地访问高-在 RAS 期刊组合中发表的高质量研究。| 相关文章
- Python 高效网络分析工具 graph-tool 新版发布
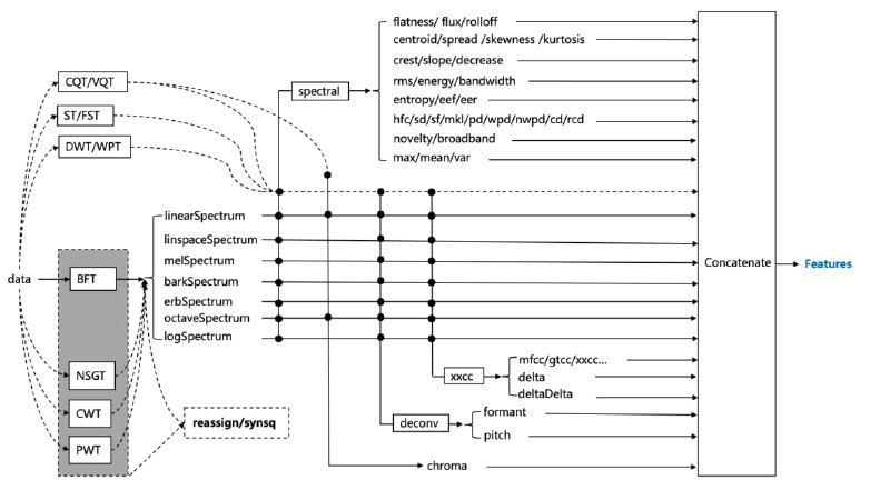
Graph-tool是一个高效的Python模块,用于图表(即网络)的操作和统计分析。与大多数具有类似功能的Python模块不同,其核心数据结构和算法是用C++实现的,广泛使用模板元编程,且基于Boost Graph Library。这使得其在内存使用和计算时间方面,具有与纯C/C++库相当的性能水平。|#工具 - audioFlux:音频/音乐分析与特征提取库
-