黑洞资源笔记
08:14 · May 5, 2025 · Mon
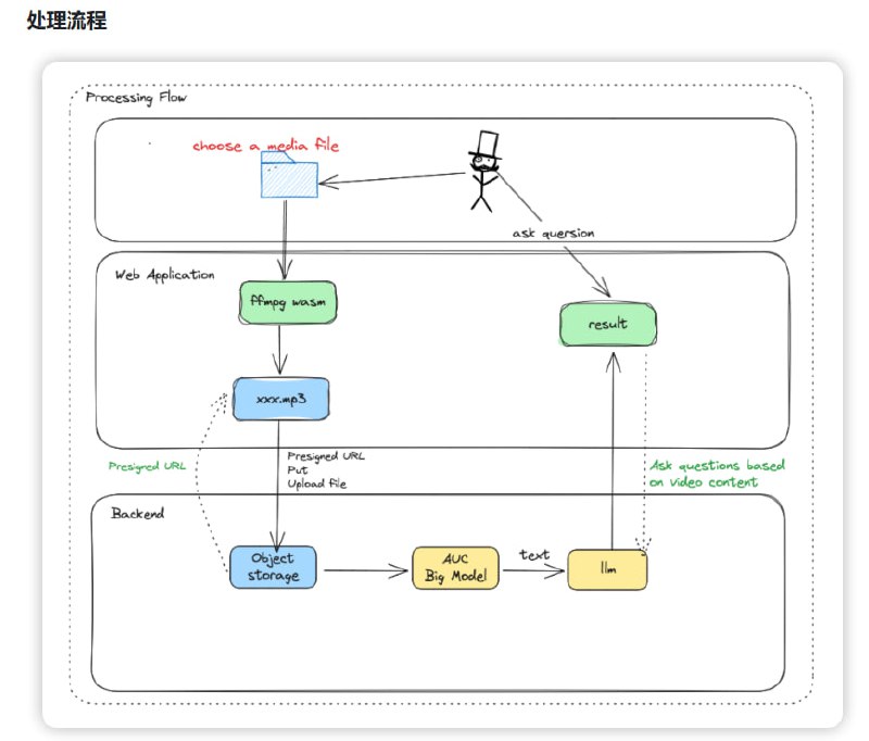
AI-Media2Doc
:一键将视频和音频转化为小红书/公众号/知识笔记/思维导图等各种风格的文档,让内容创作变得轻松又高效。
完全开源,支持本地部署,无需登录注册;音视频纯前端处理,无需安装ffmpeg;支持多种输出风格,满足多样化创作需求
08:03 · May 5, 2025 · Mon
GitSummarize
:为任何GitHub仓库生成世界级的精美文档。
瞬间生成系统级架构概览;提取业务逻辑与规则,清晰呈现代码结构;支持交互式文档,帮助快速上手复杂代码库
16:03 · Apr 28, 2025 · Mon
VoltAgent
:开源TypeScript AI Agent框架,助力开发者快速构建和管理AI智能体。
提供模块化构建块,简化复杂AI应用开发;支持多Agent系统,轻松实现复杂工作流;兼容多种LLM模型,无缝切换
16:02 · Apr 28, 2025 · Mon
Scira MCP Chat
:一个极简主义的MCP客户端,功能强大且易于使用。
支持多种AI提供商,无缝切换;集成Model Context Protocol,扩展性强;现代化UI设计,响应速度快
16:00 · Apr 28, 2025 · Mon
Deebo-prototype
:AI开发者的调试器,让代码问题迎刃而解
自动化调试,解放双手;并行处理,效率提升17倍;支持多种LLM模型,灵活适配
15:59 · Apr 28, 2025 · Mon
Chatwiki
:基于企业私有知识库的智能客服机器人问答系统,为企业量身打造专属AI客服,解决客户咨询难题。
支持20多种主流大模型,灵活适配企业需求;文档图片智能提取,问答时精准图文回复;提供企业级多级权限控制,保障数据安全
2:10
Media is too big
VIEW IN TELEGRAM
15:57 · Apr 28, 2025 · Mon
100 days of GPU Challenge
:挑战GPU开发极限,助力开发者掌握高性能计算的利器。
100天系统学习计划,循序渐进;涵盖CUDA、Triton等热门技术,资源丰富;社区支持,共同进步
15:56 · Apr 28, 2025 · Mon
Awesome-Multimodal-Memory
:专注于多模态记忆增强研究的阅读清单。它能帮助研究人员快速了解多模态领域中记忆机制的最新进展,无论是音频、视频还是视觉机器人,都能找到前沿的解决方案
涵盖三大领域,包括多模态上下文建模、视觉与机器人中的记忆应用,以及外部知识增强;涉及多种模态,如音频、视频、图像和3D数据;提供丰富的研究资源,包含400+篇相关文献
15:54 · Apr 28, 2025 · Mon
PipelineRL
:一个可扩展的异步强化学习实现,能够在运行中更新权重,最大化GPU利用率,同时尽可能保持策略更新的实时性。
支持单节点和多节点部署,灵活适应不同硬件配置;提供文件系统和Redis两种数据流方式,可根据需求选择;仅需8个H100 GPU即可运行单节点实验,入门门槛低
15:37 · Apr 28, 2025 · Mon
Chatlog
:轻松管理你的聊天记录。这个工具能帮助你快速获取和使用自己的聊天数据,无论是查询历史聊天还是提取重要信息,都能轻松搞定。|
#工具
支持多平台(Windows、macOS)和多版本微信(3.x/4.0);2. 提供HTTP API和MCP SSE协议支持,无缝对接AI助手;自动解密数据,简化操作流程
工具
15:25 · Apr 28, 2025 · Mon
DeepWiki
:为GitHub仓库提供免费且实时更新的百科全书式文档。
已索引30,000+个仓库;处理超过40亿行代码;提供深度问答和代码解析,帮助开发者快速理解项目
Before
After
Home
Powered by
BroadcastChannel
&
Sepia