Skip to main content

黑洞资源笔记

  1. Pearl:产品级的强化学习AI智能体库,旨在帮助研究人员和实践者开发适应各种复杂生产环境的最先进的强化学习AI智能体,Pearl具有模块化设计,提供了许多独特的功能,如动态动作空间、离线学习、智能神经探索、安全决策等,支持实际应用领域,包括推荐系统、拍卖竞标系统和创意选择。与其他库相比,Pearl具有更高的灵活性和可扩展性
  2. 一个自由开放的农业和园艺知识数据库,可以类比为种植植物的维基百科,但功能更像是一个烹饪食谱网站。提供了详细的种植指南和技巧,帮助园丁解决如“如何种植番茄?”等问题。适用于对园艺和农业感兴趣的人群,包括专业园丁、爱好者以及那些希望通过种植自己的食物实现可持续生活的人。

    OpenFarm | 项目地址 | #数据库
  3. 12月8日,长江存储致态正式发布了Ti600和TiPlus7100的4TB容量版本,售价分别为1299元和1799元(采用232层颗粒,单颗粒1T)。

    经过评测,其是当今表现最好的消费级PCIe 4.0 SSD。

    在评测中,致态TiPlus7100 4TB在长时间7400MB/s读取、6000MB/s下写入的状态下,最高温度仅仅只有45度,这是目前为止,温度表现最好的PCIe 4.0 SSD。

    在全盘拷贝测试中(一次性拷贝进去3.63TB数据),致态TiPlus7100 4TB竟然以稳定的2.3GB/s的写入速度完成了最后的测试,而其他SSD在进行全盘拷贝时,写入速度通常低于1000MB/s,就算是顶级的三星980 Pro,也只有1.8GB/s。也就是说,在缓外写入性能方面,致态TiPlus7100 4TB是当今表现最好的消费级PCIe 4.0 SSD,至少也是之一。
  4. 《人人都能用英语》是李笑来所著的一本关于学习英语的书。已开源,可以免费阅读。

    这本书主要讲述了作者对英语学习的理解和方法,强调“使用”是学习英语的关键。书里有多个章节,涵盖了从起点、口语、语音、朗读、词典、语法到精读等各个方面。

    此外也包括英语学习的技巧以及对学习态度和方法的深入思考。适用于希望提高英语水平的学习者,尤其适合那些在英语学习上遇到瓶颈的人。可作为英语自学者的参考书籍,也适合用作英语教学的辅助材料。

    everyone-can-use-english | #英语
  5. 苹果推出 MLX 深度学习框架

    苹果今日在其开发者官网发布了专为 Apple Silicon 芯片优化的 MLX 深度学习框架「ml-explore」。

    根据介绍:「ml-explore」可以帮助开发者简化设计和部署模型的过程,并使用熟悉的 API 来完成开发。作为第一方软件,「ml-explore」能够充分利用 Apple Silicon 的 CPU 与 GPU,并利用统一内存架构进一步加强性能。
  6. UP主云社_制作的“鲁迅说相声”系列动漫视频以“鲁迅vs周树人”的形式谈当下热点话题,视频中的人物神态简约而不乏神韵,捧哏和逗哏的语言交锋犀利幽默,用年轻人的方式传承鲁迅的批判精神。

    视频上线不到20小时,由译林出版社、云社合作的新书《鲁迅作品:他和他的觉醒年代》首印6000套全部售罄。
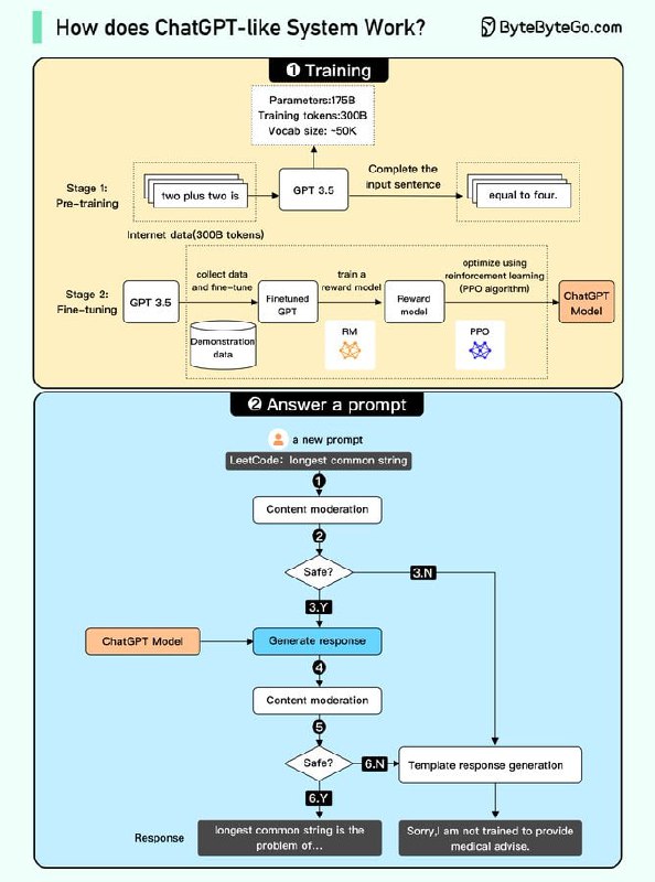
  7. 类似 ChatGPT 的系统如何工作?| 原贴

    我们试图在下图中解释它是如何工作的。该过程可以分为两部分。

    1. 培训。要训练 ChatGPT 模型,有两个阶段:

    - 预训练:在此阶段,我们在大量互联网数据上训练 GPT 模型(仅解码器变压器)。目标是训练一个模型,该模型可以以类似于互联网数据的语法正确且语义有意义的方式预测给定句子的未来单词。经过预训练阶段后,模型可以完成给定的句子,但无法回答问题。

    - 微调:此阶段分为 3 个步骤,将预训练模型转变为问答型 ChatGPT 模型:

    1).收集训练数据(问题和答案),并根据这些数据微调预训练模型。该模型将问题作为输入,并学习生成与训练数据类似的答案。
    2).收集更多数据(问题、多个答案)并训练奖励模型,将这些答案从最相关到​​最不相关进行排序。
    3).使用强化学习(PPO 优化)对模型进行微调,使模型的答案更加准确。

    2. 回答提示

    🔹第 1 步:用户输入完整的问题“解释分类算法的工作原理”。
    🔹步骤 2:问题被发送到内容审核组件。该组件确保问题不违反安全准则并过滤不适当的问题。
    🔹步骤 3-4:如果输入通过内容审核,则将其发送到 chatGPT 模型。如果输入未通过内容审核,则直接进入模板响应生成。
    🔹步骤 5-6:模型生成响应后,它会再次发送到内容审核组件。这确保了生成的响应是安全的、无害的、公正的等。
    🔹步骤 7:如果输入通过内容审核,则会向用户显示。如果输入未通过内容审核,则会进入模板响应生成并向用户显示模板答案。