07:34 · May 6, 2023 · Sat × 讯飞版 ChatGPT直播PART 1:讯飞星火认知大模型成果发布14: 00-15: 00PART 2:讯飞星火认知大模型用户现场开放体验13: 00-18: 00PART 3:讯飞星火认知大模型成果发布会分论坛16: 00-18: 00
18:56 · May 5, 2023 · Fri × × × × × 非官方的ChatGPT资源聚合列表,旨在汇总使用ChatGPT的应用、Web应用、浏览器扩展、CLI工具、机器人、集成、软件包、文章等资源 | Awesome list for ChatGPT
18:40 · May 5, 2023 · Fri × Panda:海外中文开源大语言模型,基于 Llama-7B, -13B, -33B, -65B 进行中文领域上的持续预训练,使用了接近15M条数据,并针对推理能力在中文benchmark上进行了评测
18:38 · May 5, 2023 · Fri × × LLM Zoo:收集了各种开源和闭源语言模型的信息,包括发行时间、模型大小、支持的语言、领域、训练数据以及相关资源链接。旨在为自然语言处理(NLP)领域的研究人员提供参考,以帮助其选择适合其需求的模型
18:31 · May 5, 2023 · Fri × ddns-go:简单易用的DDNS服务支持自动更新域名解析到公网IPv4或IPv6地址。该软件支持系统和Docker中使用,支持多种域名服务商,支持以服务的方式运行。用户可以配置多个DNS服务商、多个域名同时解析,支持Webhook通知和TTL等特性
18:29 · May 5, 2023 · Fri × 全栈7步MLOps框架课程,旨在教授机器学习工程师如何使用MLOps良好实践设计、实现、监测和部署自己的能源消耗预测模型。课程由7个Medium教程组成,覆盖了特征工程、训练、预测、部署等多个方面The Full Stack 7-Steps MLOps Framework
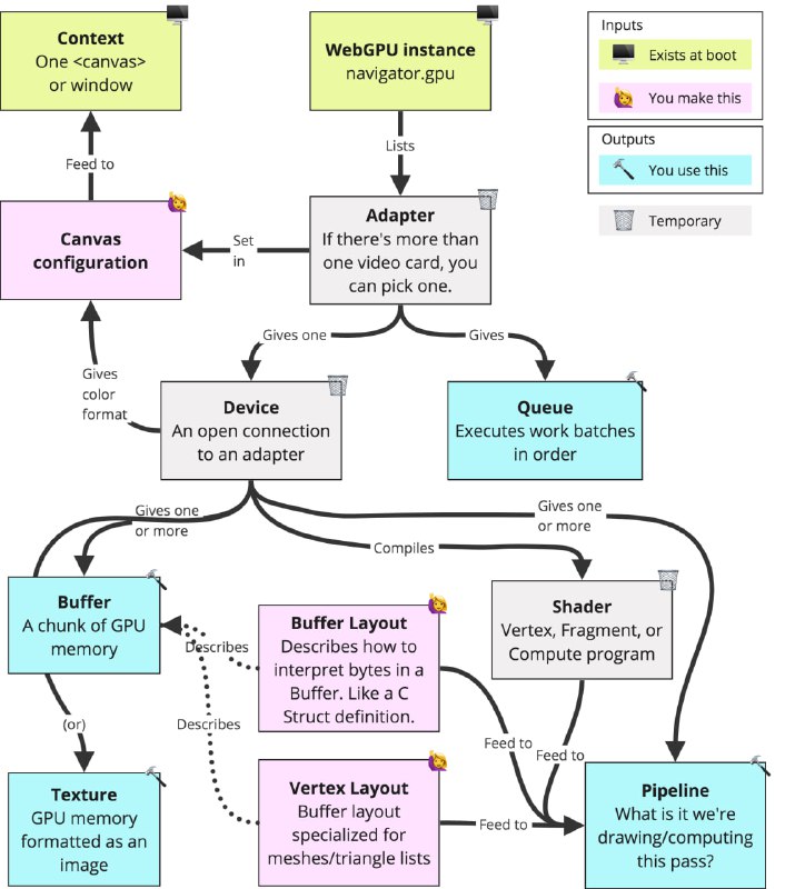
18:16 · May 5, 2023 · Fri × × WebGPU是新的WebGL,是绘制3D图形的新方法,并有望成为绘制2D图形的标准。| blogWebGPU可以取代Vulkan和普通OpenGL,成为任意编程语言中任意软件绘制图形的标准。Chrome113已经支持WebGPU,到年底WebGPU将在所有浏览器中普及。WebGPU的推出对非程序员的影响可能不大,但它有望使浏览器中运行网页游戏成为常态,浏览器里运行类似ChatGPT的大型LLM模型应用也很值得期待。对程序员而言,WebGPU注定是一个重大的进步。
18:08 · May 5, 2023 · Fri × ChatPLUG:旨在构建和分享一个中文开放领域对话系统。通过互联网增强的指令微调,注入各种世界知识和对话能力,从而构建一个强大且实用的开放域对话系统。具有知识增强、个性化和多技能等特点。通过在多个任务上表现出良好的多任务泛化能力,胜过现有的中文对话系统。目前的局限性包括:对话风格生成、推理能力较弱、对编码任务的表现不佳、可能会生成有害或偏见内容、多语言能力受限
18:05 · May 5, 2023 · Fri × StarCoder模型是一个15.5B参数模型,使用80多种编程语言的GitHub代码进行训练。该模型采用了多查询注意力和8192个Token的上下文窗口,使用了1万亿个Token的填充中间目标进行训练。可用于生成代码片段,但生成的代码不保证有效、没有漏洞或不包含漏洞 | github
18:01 · May 5, 2023 · Fri × × × llm.ts:一个开源的零依赖库,可使用单一API调用30多种LLM,可以在单个响应中发送多个提示到多个LLM,并将结果返回。llm.ts支持各种不同的LLM,包括文本生成、代码生成、知识库和对话模型等。llm.ts可以在Node、Deno和浏览器等任何地方使用,用户需要自己提供API密钥