05:48 · Mar 16, 2023 · Thu × × Globfone WEB 是一项完全免费的互联网服务,可以拨打免费电话、发送免费短信、拨打免费视频电话以及免费 P2P 文件共享服务给世界各地的所有朋友和家人。此服务无需安装任何特殊软件或经历冗长的注册过程,安全且易于使用
04:14 · Mar 16, 2023 · Thu × 一个叫dataset的Python数据库,将关系型数据库包装为NoSQL使用方式,非常方便快捷。底层基于SQLAlchemy,因此支持多种数据库SQLite、PostgreSQL、MySQL。dataset | #数据库
04:00 · Mar 16, 2023 · Thu × 树莓派上的Rust操作系统开发教程本教程适用于刚接触 ARM 的 64 位 ARMv8-A 架构的业余操作系统开发人员。教程将逐步指导如何从头开始为 embedded system 编写单体操作系统 kernel 。它们涵盖常见操作系统任务的实现,例如写入串行控制台、设置虚拟内存和处理硬件异常。同时利用 Rust 的独特功能来提供安全性和速度。项目地址 | #Raspberry Pi #Rust
14:52 · Mar 15, 2023 · Wed × Python自动语音识别框架 | SpeeQ | #框架“SpeeQ”,发音为“speekiu”,是一个基于 Python 的语音识别框架,允许开发人员和研究人员试验和训练各种语音识别模型。它提供了预实现的模型架构,只需几行代码即可进行训练,使其成为语音识别模型快速原型设计和测试的合适选择。
14:24 · Mar 15, 2023 · Wed GitHub Copilot 用户签入的代码中有 40% 是 AI 生成的且未经修改 | 详文 2:25 Media is too big VIEW IN TELEGRAM
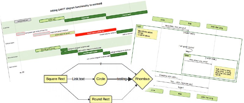
13:44 · Mar 14, 2023 · Tue × × × × 一个用于生成流程图、时序图、甘特图、类图等各种图表的文本描述语言。通过简单易懂的文本语法,可以快速生成各种图表,非常适合写作、文档、演示等场景。Mermaid 是基于 JavaScript 实现的,可以在浏览器端和 Node.js 环境下运行。Mermaid | 项目地址 | docs | #编辑器