Skip to main content

黑洞资源笔记

  1. 树莓派上的Rust操作系统开发教程

    本教程适用于刚接触 ARM 的 64 位 ARMv8-A 架构的业余操作系统开发人员。教程将逐步指导如何从头开始为 embedded system 编写单体操作系统 kernel 。它们涵盖常见操作系统任务的实现,例如写入串行控制台、设置虚拟内存和处理硬件异常。同时利用 Rust 的独特功能来提供安全性和速度。

    项目地址 | #Raspberry Pi #Rust
  2. Python自动语音识别框架 | SpeeQ | #框架

    “SpeeQ”,发音为“speekiu”,是一个基于 Python 的语音识别框架,允许开发人员和研究人员试验和训练各种语音识别模型。它提供了预实现的模型架构,只需几行代码即可进行训练,使其成为语音识别模型快速原型设计和测试的合适选择。
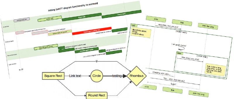
  3. 一个用于生成流程图、时序图、甘特图、类图等各种图表的文本描述语言。通过简单易懂的文本语法,可以快速生成各种图表,非常适合写作、文档、演示等场景。

    Mermaid 是基于 JavaScript 实现的,可以在浏览器端和 Node.js 环境下运行。

    Mermaid | 项目地址 | docs | #编辑器